概述编辑
FineBI6.0 采用了存算分离架构,将业务服务(BI-web)、引擎服务、存储剥离拆分,在稳定性、可扩展性上有了新的提升,能够满足更高要求客户的需求。
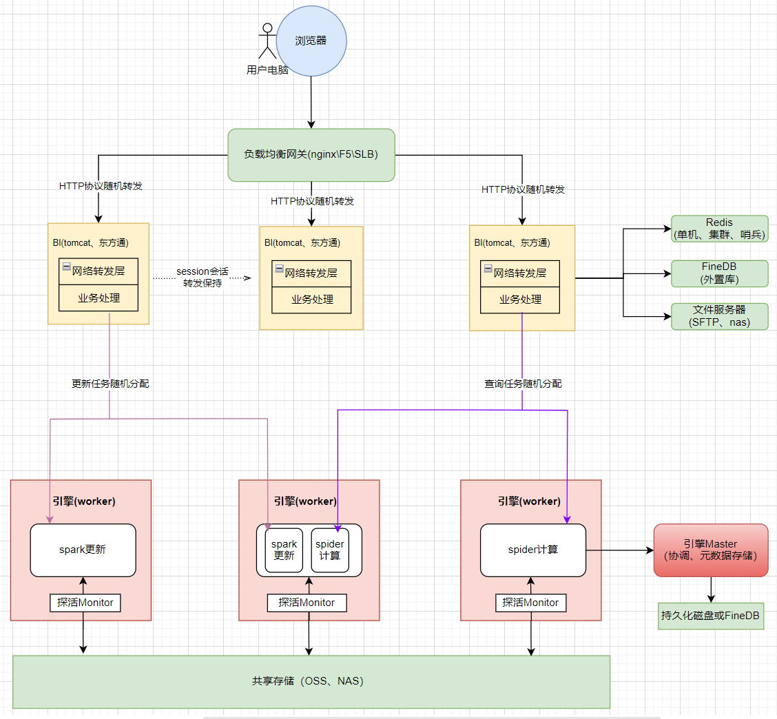
下面我们根据架构图,查看存算分离架构的不同之处:
未配置存算分离的 FineBI 架构(3BI+3worker集群),如下图所示:

配置了读写分离(2BI+4worker集群)架构,如下图所示:

存算分离的优势编辑
FineBI的抽取集群,经过几代发展,从5.x时代的插件热备,到6.0时代的抽取集群,开始支持读写分离。
在6.1版本中,我们带来了存算分离架构的抽取集群,进一步提升了稳定性、扩展性、更新性能。

稳定性提升
5.1.X 版本 / 6.0.X 版本:引擎和BI在同一个进程中,用户访问跟查询更新互相影响,宕机之后整个服务崩溃
6.1.0 版本:将引擎服务跟业务服务(BI-web)剥离拆分。
完善的内存控制,引擎 拆分独立进程,引擎宕机无感知;引擎支持自动重启,可以在分钟级别快速重启,多个引擎节点下,满足真正高可用需求。
可扩展性提升
5.1.X 版本:抽取数据只支持通过插件实现主备集群,无法实现高可用;只支持本地磁盘存储;
6.0.X 版本:最多只支持 5 个同步节点,集群扩展节点方案受限;只支持本地磁盘存储,不能满足客户个性化存储需求;
6.1.0 版本:引擎计算和存储分离,抽取数据支持使用云 OSS 。
增加统一数据访问层,将计算和存储分离,突破了历史spider抽取集群节点间本地抽取数据持久化同步的瓶颈,引擎突破节点数限制,横向扩展超过10+节点,查询并发线性提升,能够满足高并发查询的用户群体;
抽取数据存储支持使用云 OSS ,持久化数据不落地,满足企业数据安全需求;
性能提升
5.1.X 版本 / 6.0.X 版本:非容器化部署下,工程启停、获取日志、查看监控系统内存CPU使用情况等都需要在后台执行命令操作;且整个工程资源使用情况缺少监控预警手段(只有插件功能在前端能够看到内存、CPU使用情况)。
5.1.X 主节点会将抽取数据无尽同步到备节点服务器上,主备两个服务器都需要准备很大的磁盘空间来储存抽取数据;
6.0.X 节点内部会进行抽取数据同步,每个同步节点服务器都需要准备一个很大的磁盘来储存抽取数据;
6.1.0 版本:日常运维操作简单化、可视化;磁盘空间释放。
FineBI 基础运维操作,均可通过运维平台前端可视化完成:如工程启停、下载日志、生成堆栈dump等,有效降低一部分运维成本;
取消bitmap存储,多个引擎节点就只持久化一份数据,不再需要准备非常大的磁盘。
存算分离的风险项编辑
master节点暂时不支持高可用
在整个集群架构中,BI-web 、worker 都是支持节点扩展的,但是 master 无法进行扩展。后续产品规划迭代开发会解决这一问题。
运维平台Ops部署自带的 minio 是单机,不支持高可用
默认部署minio单机版本,不提供存储层高可用保证。如果有高可用诉求,存储层需要客户自己提供共享存储(OSS>nas)。

