1.1 版本
| 报表服务器版本 | JAR 包版本 | 插件版本 |
|---|
| 10.0 | 2021-04-26 | 1.1
|
1.2 应用场景
文件数据集是指以TXT文本文件、Excel 文件和 XML 文件中的数据为数据集,将这些文件中的数据加载进行,并以二维表的结构展示在数据集当中,以供模板使用。目前FineReport已有的文件数据集有四种:文本数据集、Excel数据集、远程Excel数据集、XML数据集,详情请见文件数据集。
由于很多客户常用CSV数据存储格式的,每产生一个CSV都要转成Excel,比较麻烦,所以希望可以直接作为文件数据集。
1.3 功能描述
此插件用于将文件类型为CSV和TSV的文件直接作为文件数据集供用户使用,无需转为Excel。
注:可在模板数据集和服务器数据集中进行设置。
2.1 插件安装
点击下载插件:CSV 数据集
设计器插件安装方法参照:设计器插件管理
服务器安装插件方法参照:服务器插件管理
2.2 操作方法
1)模板数据集
点击模板>模板数据集,点击“+”,选择CSV数据集,如下图所示:

文件类型为CSV:同当前TXT文件类型,默认分隔符为逗号,如下图所示:

文件类型为TSV:与TXT文件类型相似,但不提供分隔符选项(默认tab分隔)

2)服务器数据集
点击服务器>服务器数据集,点击“+”,选择CSV数据集,如下图所示:

注:文件类型及相应设置同模板数据集。
3.1 模板数据集
1) 文件类型为CSV
点击模板>模板数据集,点击“+”,选择CSV数据集,文件类型选择CSV,如下图所示:

模板数据集建立成功后,即可拖拽相应字段设计报表,如下图所示:

保存模板,点击分页预览,效果如下:

2) 文件类型为TSV
点击模板>模板数据集,点击“+”,选择CSV数据集,文件类型选择TSV,如下图所示:

模板数据集建立成功后,即可拖拽相应字段设计报表,如下图所示:

保存模板,点击分页预览,效果如下:

3.2 服务器数据集
创建数据集方法参见3.1章节,数据集建立好后会出现在左下侧的服务器数据集里,可以通过拖拽字段来设计报表,如下图所示:

注:预览效果同3.1。
若未安装CSV数据集插件,请先安装插件,安装方法参见2.1章节。
4.1 文件类型为CSV
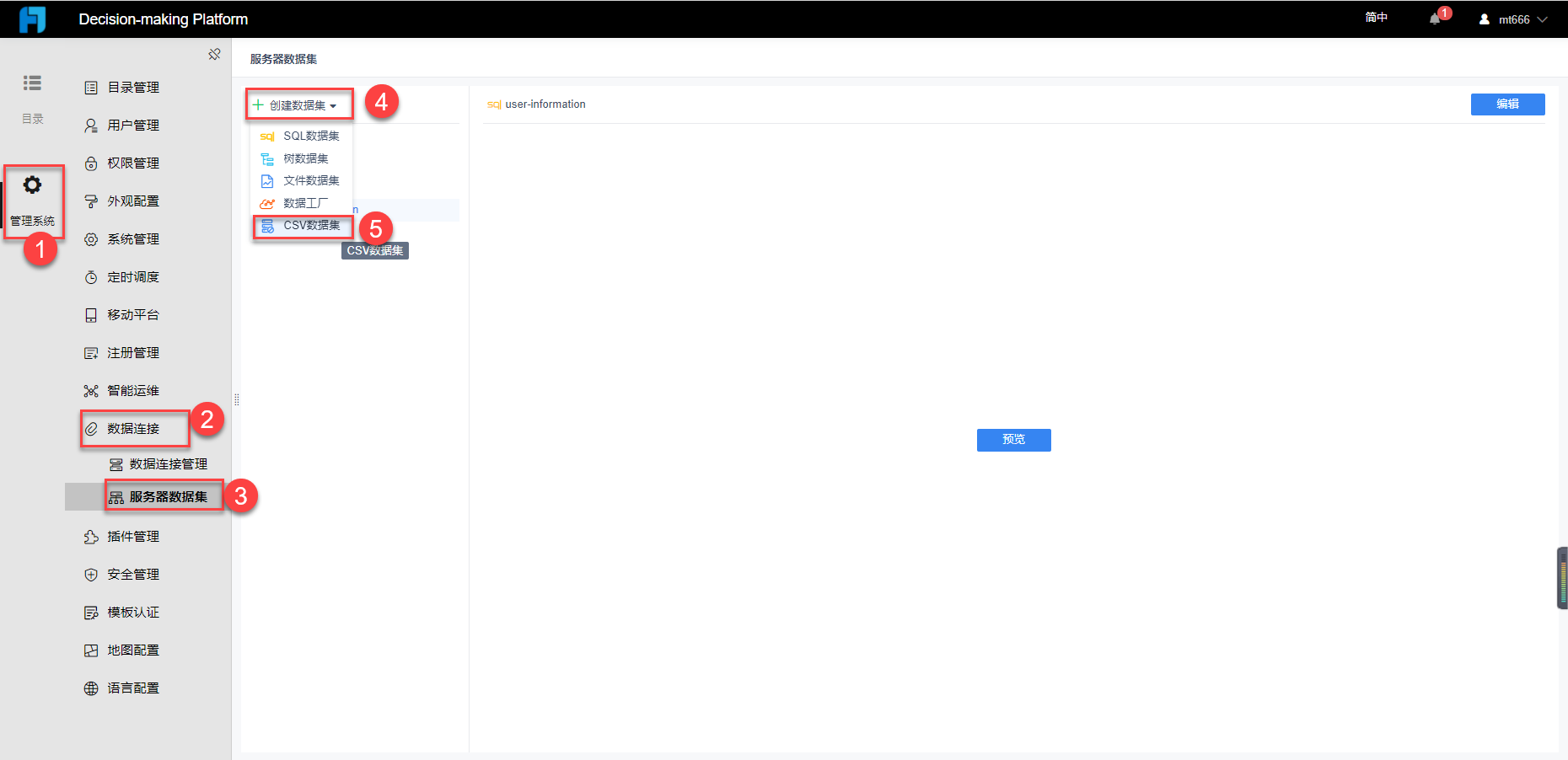
安装插件后,点击管理系统>数据连接>服务器数据集>创建数据集,选择CSV数据集,如下图所示:

文件类型选择CSV,点击服务器文件选择csv文件,预览并保存,如下图所示:


设置完成后,csv数据集将出现在左侧已有数据集中,如下图所示:

4.2 文件类型为TSV
创建数据集步骤同4.1章节,文件类型选择TSV,点击服务器文件选择tsv文件,预览并保存后出现在左侧已有数据集中,如下图所示:

注:决策平台内的服务器数据集与设计器内服务器数据集同步,无需重复创建。